| Previous | UML Classes | Table of Contents | UML Packages | Next |

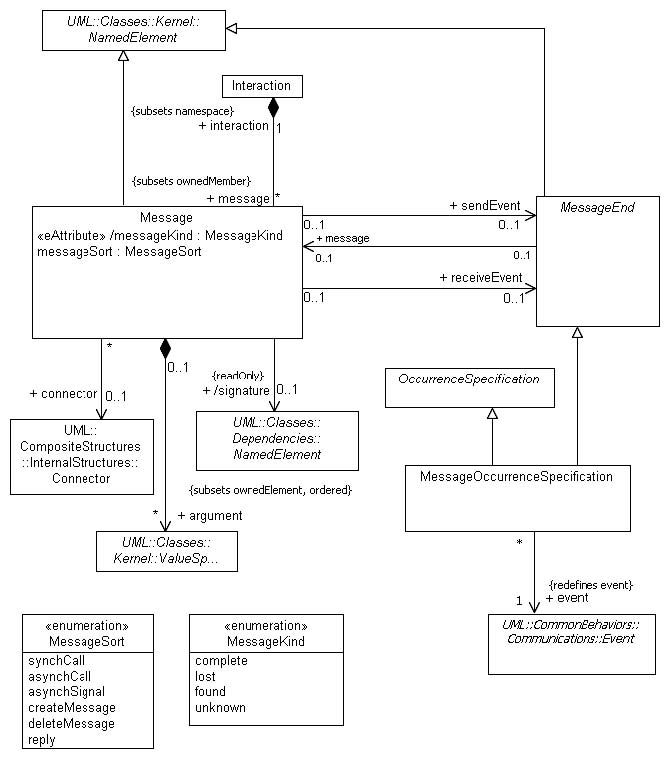
Package BasicInteractions
Issue 8784 - add ReceiveSignalEvent and ReceiveOperationEvent



Issue 8784 -redirect MessageOccurrenceSpecification :;event to Event (from MessageEvent ) Editorial fix - OccurrenceSpecification
should be concrete

Issue Editorial fix - OccurrenceSpecification should be concrete

Package Fragments
Issue 8341 -replace ‘InteractionOperator’ with ‘InteractionOperatorKind ’



Figure 14.9 - InteractionUse s